杀死广告:x402正在终结互联网的「原罪」
原文作者:aryan( @_0xaryan )
原标题: x402 solves the original sin of the internet: ads
编辑及整理:BitpushNews

几十年来,在线广告一直是 互联网 赖以生存的唯一方式。
每个人都在争夺注意力。为了做到这一点,公司收集你周围所有可能的数据,建立用户档案,并向你展示广告。

代理网络与原罪
在互联网上,这种单一模式开启了一个目前价值万亿美元的市场。
金融始终存在于互联网中:
-
与支付提供商合作
-
为你的网站设置付费墙
-
或者展示广告
但是,小额支付(小于1美元)在过去根本无法实现经济上的可行性(Visa/Mastercard 每笔交易收取约2% + $0.10的手续费),因此广告成了唯一的模式,在这种模式下:
-
用户可以免费获取海量内容
-
广告商能为其产品找到目标用户
-
内容发布者能因其内容获得报酬
这对所有人来说是一种双赢。
随着世界向代理方向发展:
-
代理正通过成为中间件,变成内容的消费者,而非人类。
-
广告商无法再以人类为目标,广告经济将会崩溃。
-
代理现在要么窃取(爬取)内容,要么购买内容。
-
API(应用程序编程接口)将成为默认的通信模式,而非 浏览器 代理/代理浏览器。

用户的路径
爬取或窃取内容对于互联网来说在经济上不可行,因此发布者将转向对其网站内容收取小额费用,而代理将需要一种方式来支付这笔费用。几十年来,小额支付一直无法实现,直到区块链出现。
像 @solana 这样的区块链使得大规模的小额支付成为可能,且无需掠夺用户。
x402,一个基于402思路构建的标准,为以下双方创建了一个统一的接口:
-
消费者为内容付费
-
发布者为内容收费
-
无需中间商(Visa/Mastercard)
使得代理小额支付成为可能。

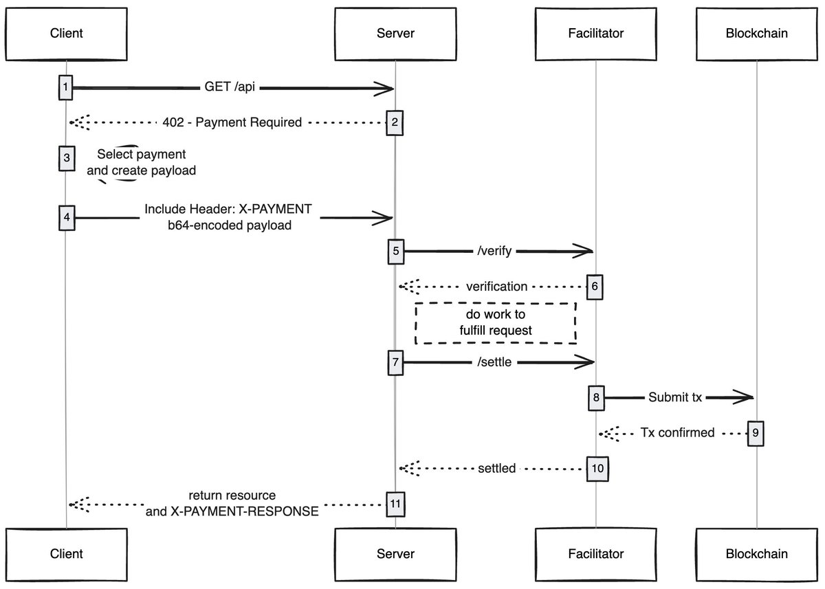
来源:payai.network
任何客户端(代理/浏览器)发送访问内容的请求,内容主机响应并要求为内容付费,客户端处理支付并获得内容访问权限,从而为代理互联网解锁了一种新的经济。
我对此感到兴奋的用例:
无 Gas 用户体验: 我觉得一个未被充分探索的事情是 x402 如何让用户的交易在任何网络上都无需支付 Gas 费,用户只需要在他们的钱包里拥有资产即可。
x402 浏览器: 应该有人直接分叉 Chromium 并将 x402 内置到浏览器本身中, @brave 真的应该这样做,因为他们在加密领域有良好的知名度,已经有一个钱包,并且默认已经支持 IPFS,我认为他们是目前最有可能做到这一点的人。
链上市集:就像在传统市场中一样,存在可发现性问题,@ Coinbase Dev 通过引入 Bazaars(印地语中的市场)解决了这个问题,但这些都是链下维护的市场,总会有些受限。应该有人创建一个链上目录,任何人都可以来添加他们正在出售的东西(API / 新闻通讯 / 书籍等),并像 OpenRouter 对模型所做的那样,在目录中内置评分系统。
跳过广告:像任何技术一样,世界需要时间来采用 x402。在此期间,可以使用小额支付来跳过广告,这将是 x402 的一个很好的自然发展过程。你设置每天偏好的消费限额,去 YouTube,x402 浏览器会自动为你跳过广告并向广告商付款。
我总是惊叹于一个简单的技术如何能够解锁新的经济形态,x402 就是其中之一。
免责声明:文章中的所有内容仅代表作者的观点,与本平台无关。用户不应以本文作为投资决策的参考。
你也可能喜欢
灰度Solana Trust ETF计划于10月29日上市
OpenAI呼吁白宫扩大美国能源容量
美股异动 | 新能源车股多数走高 特斯拉(TSLA.US)涨超4%

美股异动 | 现货黄金跌破4000美元 黄金股集体走低

